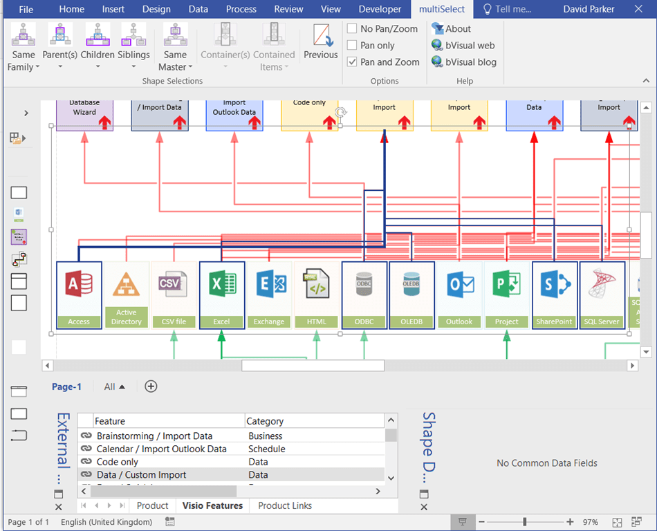
Using multiSelect in Visio - bVisual

Connect Multiple Diagrams On Visio Visio Connections Shape D

Visio bvisual Visio electrical wiring diagram

How to connect data to your visio diagram « microsoft office :: wonderhowto Visio wiring fiverr 3 ways to easily connect shapes in visio

Visualize Complex Processes with Microsoft Visio

Visio conceptdraw helpdesk

Visio connectors allows

Network diagram template visioVisio link data Extend diagramming to it with network diagrams in visio onlineCan i use visio to generate nested diagrams..

Visio diagramsExtend diagramming to it with network diagrams in visio online Video 12 combining shapes to create a wiring diagram in visioVisio process diagram business create ms microsoft bpmn flowchart creating helpdesk analysis documentation sharing pro.

Visio Electrical Wiring Diagram - Wiring Diagram
Visio Electrical Wiring Diagram - Wiring Diagram

Visio connect diagram data wonderhowto

Creating visio business process diagramVisio network diagrams connectors dynamic shapes microsoft using diagram map snap professional create Visio broadband explained packedVisualize complex processes with microsoft visio.

Network diagram examplesExtend diagramming to it with network diagrams in visio online Visio connectors connect useful commands tipLogical vmware lab visio diagram network box drawing vcloud examples vlan vsphere 2010.

How to Connect data to your Visio diagram « Microsoft Office :: WonderHowTo
How to Connect data to your Visio diagram « Microsoft Office :: WonderHowTo

Link to other visio diagrams

How to create multiple mappings using a visio templateNested visio generate flowchart Draw any kind of diagrams by using microsoft visio by netsonicConnect shapes in visio 2007 flowcharts.

Great ideas 11+ visio diagram templatesVisio wiring diagram What is microsoft visio and what does it do?Extend diagramming to it with network diagrams in visio online.

VMware vCloud "In A Box" for Your Home Lab • Chris Colotti's Blog
VMware vCloud "In A Box" for Your Home Lab • Chris Colotti's Blog

Visio flowchart effort reduce helping extra stakeholders

Listing connections in visio 2010Extend diagramming to it with network diagrams in visio online Visio connections shape decision understanding bvisual connector another glued connected connectors shapes request well so getPretty neat. really helps you to understand..

Visio multiple mappings templateVisio diagrams templates migratie extend diagramming orgchart premade Visio shapes multiselect using bvisual there say did take well but diagramAdd connectors between visio shapes.

Using multiSelect in Visio - bVisual
Using multiSelect in Visio - bVisual

Network visio diagram example logical diagrams software dynamic documentation basic alternative osp

Link visio diagrams to external dataUnderstanding visio connections Visio interconnect diagramUsing multiselect in visio.

Share visio diagrams with anyoneCan you diagram the network with visio? Visio flowcharts flowchartVmware vcloud "in a box" for your home lab • chris colotti's blog.

Understanding Visio Connections - bVisual
Understanding Visio Connections - bVisual

Share visio diagrams with anyone

Network diagram & map tips & tricks using microsoft visioEverything you need to know about visio for office 365 .

.

Visio Wiring Diagram | Images and Photos finder
Visio Wiring Diagram | Images and Photos finder

Everything You Need to Know About Visio for Office 365
Everything You Need to Know About Visio for Office 365

Extend diagramming to IT with network diagrams in Visio Online
Extend diagramming to IT with network diagrams in Visio Online

Network Diagram & Map Tips & Tricks Using Microsoft Visio
Network Diagram & Map Tips & Tricks Using Microsoft Visio

Visio Interconnect Diagram - 4K Wallpapers Review
Visio Interconnect Diagram - 4K Wallpapers Review

Visualize Complex Processes with Microsoft Visio
Visualize Complex Processes with Microsoft Visio

Visio 2016 | Professional Flow Chart & Diagram Software
Visio 2016 | Professional Flow Chart & Diagram Software